Visual Gameplay Designer is an Essential Level Design Tool for your Video Game Development.

Image of the Visual Gameplay Designer tool with the editing of a map and the node based interactive flow.

About Visual Gameplay Designer

Visual Gameplay Designer is a professional visual authoring tool for designing, prototyping, and scaling interactive worlds and gameplay systems. It enables game and level designers to build gameplay logic, events, and narrative flows directly on maps through a modular, visual-first approach, drastically reducing iteration time and bridging the gap between creative vision and technical implementation. The tool clearly separates visuals, logic, and data, enabling rapid prototyping, persistent assets, and scalable workflows suitable for both small teams and complex productions. Visual Gameplay Designer integrates seamlessly with the PlaySys Interaction Framework, extending its development tools with a dedicated visual layer for gameplay design and interaction logic.

image of a 3d shaded object
Unlimited Maps
Import screenshots or map concepts
render of a computer generated image featuring reflection and refraction features
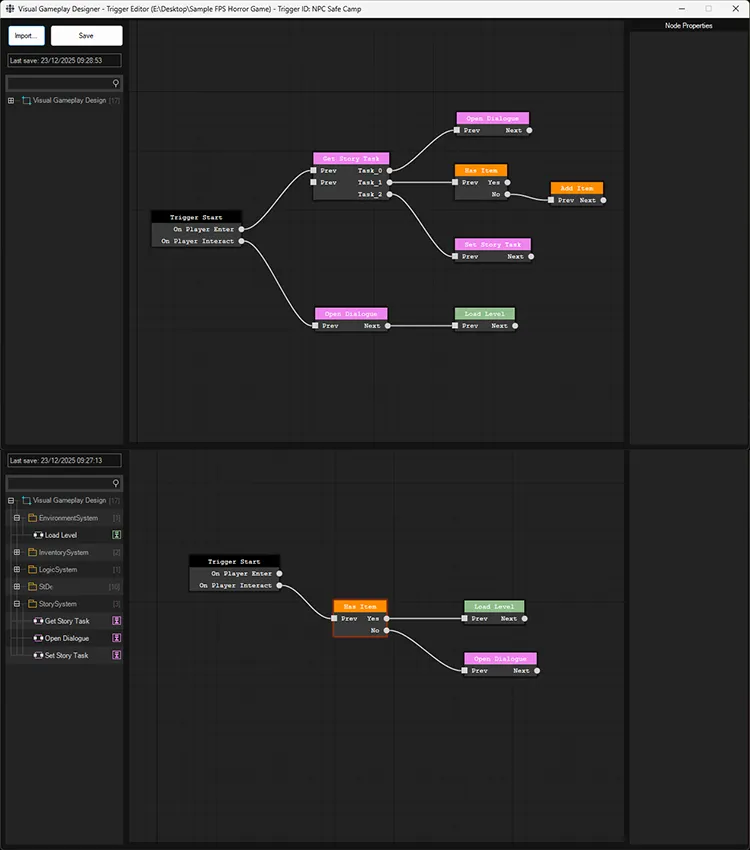
Node Based
Connect nodes to define the logic
screenshot of a 3d software with photo realistic light emitters
Project
Share the assets with the team
VISUAL-FIRST DESIGN

Design directly on maps

Build gameplay logic, events, and narrative flows directly on interactive maps. Every element becomes a visual and functional node, allowing designers to iterate, test, and validate ideas instantly without breaking the creative flow.

MODULAR GAMEPLAY LOGIC

Scalable by design

Create gameplay systems using modular, engine-agnostic logic blocks that grow with your project. From early prototypes to full production, systems remain flexible, maintainable, and free from rigid technical dependencies.

PIPELINE INTEGRATION

Built for real production

Seamlessly integrate with the PlaySys Interaction Framework. Visual Gameplay Designer adds a dedicated visual layer for gameplay and interaction logic, enhancing collaboration between designers and developers.